WindowsÓòÄÚ»úе±¾µØ¹¥»÷°²È«¹«¸æ

°ä²¼¹¦·ò 2019-03-06

·ì϶±àºÅºÍ¼¶±ð


CVE±àºÅ£ºÔÝÎÞ£¬Î£ÏÕ¼¶±ð£º¸ßΣ£¬ CVSS·ÖÖµ£º¹Ù·½Î´ÆÀ¶¨


Ó°ÏìÁìÓò


ÊÜÓ°ÏìÈí¼þÒÔ¼°°æ±¾£º 

WindowsÓò»·¾³


·ì϶¸ÅÊö


À´×ÔShenanigans LabsµÄ°²È«×êÑÐÔ±°ä²¼ÁËÒ»ÖÖÀûÓûùÓÚ×ÊÔ´µÄÔ¼ÊøÎ¯ÅÉ(Resource-Based Constrained Delegation)½øÐлĿ¼¹¥»÷µÄ·½Ê½£¬¸Ã¹¥»÷·½Ê½¿ÉÄܶÔÓò»·¾³Ôì³ÉÑϳÁÍþв£¬¹¥»÷Õß¿ÉÄÜÁîͨ³£µÄÓòÓû§ÒÔÓòÖÎÀíÔ±Éí·Ý½Ó¼û±¾µØÍÆËã»úµÄ·þÎñ£¬ÊµÏÖ±¾µØÈ¨ÏÞÌáÉý¡£


·ì϶ϸ½Ú


Óйز¼¾°


ίÅÉ(Delegation)ÊÇÒ»ÖÖÈÃÓû§Äܹ»Î¯ÍзþÎñÆ÷´ú±í×Ô¼ºÓëÆäËû·þÎñ½øÐÐÑéÖ¤µÄÖ°ÄÜ£¬ÖØÒªÓÃÓÚµ±·þÎñ±ØÒªÒÔij¸öÓû§µÄÉí·ÝÀ´ÒªÇó½Ó¼ûÆäËû·þÎñ×ÊÔ´µÄ³¡¾°¡£



¶ÔÓÚ·ÖÆçίÅɵŤ×÷ģʽ£¬Èç¹ûAΪIIS Web Server£¬BΪSQL Server£¬A±ØÒªÊ¹ÓÃÊý¾Ý¿âBÒÔÖ§³ÖÓû§½Ó¼û¡£


GA»Æ½ð¼×¡¤(ÖйúÇø)¹Ù·½ÍøÕ¾


´«Í³µÄÔ¼ÊøÎ¯ÅÉÊÇ¡°ÕýÏòµÄ¡±£¬Í¨¹ýÅú¸Ä·þÎñAÊôÐÔ¡±msDS-AllowedToDelegateTo¡±£¬Ôö³¤·þÎñBµÄSPN£¨Service Principle Name£©£¬ÉèÖÃÔ¼ÊøÎ¯ÅɶÔÏ󣨷þÎñB£©£¬·þÎñA±ãÄܹ»·ÂÕÕÓû§ÏòÓò½ÚÔìÆ÷ÒªÇó½Ó¼û·þÎñBÒÔ»ñµÃTGS·þÎñµ¥¾ÝÀ´Ê¹Ó÷þÎñBµÄ×ÊÔ´¡£


¶ø»ùÓÚ×ÊÔ´µÄÔ¼ÊøÎ¯ÅÉÔòÊÇÏà·´µÄ£¬Í¨¹ýÅú¸Ä·þÎñBÊôÐÔ¡±msDS-AllowedToActOnBehalfOfOtherIdentity¡±£¬Ôö³¤·þÎñAµÄSPN£¬´ïµ½È÷þÎñA·ÂÕÕÓû§½Ó¼ûB×ÊÔ´µÄÖ÷ÕÅ¡£


¹¥»÷µÀÀí


°²È«×êÑÐÔ±Elad ShamiÔÚÆä»ã±¨ÖÐÖ¸³ö£¬ÎÞÂÛ·þÎñÕ˺ŵÄUserAccountControlÊôÐÔÊÇ·ñ±»ÉèTrustedToAuthForDelegation£¬·þÎñ×ÔÉí¶¼Äܹ»Å²ÓÃS4U2SelfΪËÁÒâÓû§ÒªÇó½Ó¼û×Ô¼ºµÄTGS·þÎñµ¥¾Ý¡£µ«Êǵ±Ã»ÓÐÉèÖÃʱ£¬Í¨¹ýS4U2SelfÒªÇóµÃµ½µÄTGS·þÎñµ¥¾ÝÊDz»³Éת·¢µÄ¡£


ÈôÊÇͨ¹ýS4U2Self»ñµÃµÄTGS·þÎñµ¥¾Ý±»±ê־Ϊ¿Éת·¢£¬Ôò¸Ãµ¥¾ÝÄܹ»ÔÚ½ÓÏÂÀ´µÄS4U2ProxyÖб»Ê¹Ó㬶ø²»³Éת·¢µÄTGS·þÎñµ¥¾ÝÊÇÎÞ·¨Í¨¹ýS4U2Proxyת·¢µ½ÆäËû·þÎñ½øÐд«Í³µÄÔ¼ÊøÎ¯ÅÉÈÏÖ¤µÄ¡£


¿É¹Ø¼üÔÚÓÚ£¬²»³Éת·¢µÄTGS·þÎñµ¥¾Ý¾¹È»Äܹ»ÓÃÓÚ»ùÓÚ×ÊÔ´µÄÔ¼ÊøÎ¯ÅÉ¡£S4U2Proxy»á½Ó¹ÜÕâÕŲ»³Éת·¢µÄTGS·þÎñµ¥¾Ý£¬ÒªÇóÓйطþÎñ²¢×îºóµÃµ½Ò»ÕÅ¿Éת·¢µÄTGS ·þÎñµ¥¾Ý¡£


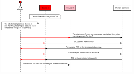
¹¥»÷Á÷³Ì


ÒýÓû㱨ÖÐԭͼעÃ÷¸Ã¹¥»÷²½Ö裺


GA»Æ½ð¼×¡¤(ÖйúÇø)¹Ù·½ÍøÕ¾


ÈôÊÇ¿ÉÄÜÔÚBÉÏÅäÖûùÓÚ×ÊÔ´µÄÔ¼ÊøÎ¯ÅÉÈ÷þÎñA½Ó¼û£¨Õ¼ÓÐÅú¸Ä·þÎñBµÄmsDS-AllowedToActOnBehalfOfOtherIdentityÊôÐÔȨÏÞ£©£¬²¢Í¨¹ý·þÎñAʹÓÃS4U2SelfÏòÓò½ÚÔìÆ÷ÒªÇóËÁÒâÓû§½Ó¼û×ÔÉíµÄTGS ·þÎñµ¥¾Ý£¬×îºóÔÙʹÓÃS4U2Proxyת·¢´Ëµ¥¾ÝÈ¥ÒªÇó½Ó¼û·þÎñBµÄTGS·þÎñµ¥¾Ý£¬ÄÇô¾Í½«ÄÜ·ÂÕÕËÁÒâÓû§½Ó¼ûBµÄ·þÎñ£¡


½¨¸´½¨Òé


»º½â´ëÊ©£º

1.       ÔÚ¸ßȨÏÞÕË»§ÊôÐÔÉèÖÃÖУ¬½«ÆäÉèÖÃΪ¡°Ãô¸ÐÕË»§£¬²»Äܱ»Î¯ÅÉ¡±¡£

2.       ½«¸ßȨÏÞÕË»§²ÎÓë±»±£»¤×é¡£

3.       ÆôÓÃLDAPÊðÃûºÍchannel bindingÄܽ¨¸´Í¨¹ýNTLMÖм̵ı¾µØÌáȨ¡£


²Î¿¼Á´½Ó


https://shenaniganslabs.io/2019/01/28/Wagging-the-Dog.html